Data Visualization with Whooster Data

  • Updated

Data Visualization in OWL refers to the process of transforming raw Whooster vendor response data into interactive, multi-format views that help users analyze and investigate more effectively.

Instead of sifting through rows of data, OWL lets users see connections, patterns, and anomalies through visual formats. This makes complex investigations faster, clearer, and more actionable.

OWL currently supports Visualization Formats:

  • Link Analysis View: Displays relationships between entities (e.g., people, addresses, phone numbers) as a network graph.
  • Tabular Report View: Presents structured data in a searchable, sortable table format.
  • Timeline View: Shows chronological sequences of events or interactions.
  • Map View: Geospatial plotting of addresses and locations for spatial analysis.
  • Relationship mapping View: Shows all the relationships found within the whooster data.

Benefits for Investigators

  • Quick Pattern Recognition: Spot clusters, outliers, and trends instantly.
  • Multi-Dimensional Insight: Combine time, location, and relationships in one interface.
  • Flexible Exploration: Switch between views to suit different investigative needs.

Result Screen – Header View Overview

The Result Screen Header View provides quick, high‑level context about the case and the search operation that generated the displayed results. This header is visible at the top of the result screen. It helps users immediately understand where the search was performed from, the current case metadata, and recent activity information—without having to navigate away from the results.

The header details contain basic information like – Case Number, Case Status, Case Owner, Department and Case creation/Last update Dates

Link Analysis View

The Link Analysis View is a crucial view within the OWL result screen. The Data Visualization view transforms complex datasets into intuitive graphical formats, making it easier to uncover patterns, trends, and anomalies. By filtering noise and emphasizing key insights, visualization effectively narrates the story behind the data. 

In this view, each attribute is represented as a distinct node. When multiple attributes share a connection, they are linked by lines, and a star icon appears on the corresponding node to signify the match. 

 

Link Analysis View Overview 

  1. A Link Analysis View is one of the views you can choose from the product's search page before initiating a search in OWL. page12_img1.png
  2. Every Query search in Whooster follows a hierarchical structure to display all of the Whooster vendor data on the screen. So that it can be easily understood and analyzed by the investigators from the Data Visualization view. 
  3. The response structure in the Link analysis view is as follows: 

    Query Node ->Vendor Node ->Datasource Node(s) ->Identity Node(s) ->Wrapper Node(s) ->Child Node(s)

  • Query Node: Serves as the root node for all searches in the Whooster edition. It holds the primary search variable and connects directly to the associated Whooster vendor node.
  • Vendor Node: A direct child of the Query Node, this node represents the Whooster data connector. It acts as the gateway to all available Whooster data sources.
  • Datasource Nodes: These nodes represent the specific Whooster product data sources selected during the search, such as Advanced Phone & Person, Basic Phone, or Social Media Phone. Each Datasource shares a common search criterion, typically a phone number.
  • Identity Nodes: Child nodes of the Datasource Nodes, Identity Nodes contain individual entity records—such as people or organizations—retrieved from the respective Whooster product. They are grouped based on the Datasource they originate from.
  • Wrapper Nodes: These nodes represent detailed attributes associated with an identity, such as SSNs, alternate phone numbers, relatives, and addresses. Each Wrapper Node is linked to its corresponding Identity Node.
  • Child Nodes: Child Nodes are the most granular level in the hierarchy. They encapsulate sub-details or metadata related to each Wrapper Node, effectively serving as the grandchild nodes in the structure. 

 

Exploring Link Analysis Features and Functionality: 

  1. New Search Link Analysis View:
    Each time you run a new Whooster product search by selecting a single Whooster Case ID, the search is added to the Link Analysis canvas. In Link Analysis, the results are displayed as a tree structure that begins with a Query Node and branches into Identity nodes. These Identity nodes can be expanded further to reveal the associated wrapper and its child nodes.
  2. Node Detail View:
    Each node under the link analysis has node details that can be viewed by clicking on the node. Once you click the node, it will be selected and highlighted. The node details will be shown under the Case Manager > Node Intelligence section.
    • For example, selecting a Query Node displays key details about the search input, such as the search variable and associated metadata.
      Search Criteria, Search Type, Search Hierarchy, Searched Dataset, Searched By/On
  3. Hierarchical Tree Structure 
    The Link Analysis View organizes all nodes in a clear hierarchical, tree-style layout, reflecting parent-child relationships between data layers.
  4. Distinct Identity Nodes by Source 
    Identity nodes originating from different data sources are visually separated and never overlap, ensuring clarity in multi-source investigations.
  5. Expandable and Collapsible Nodes 
    Each node includes Expand and Collapse controls to help users manage the display of related child nodes. When you hover over a node, an actions menu appears with additional options. This menu displays Expand when the node is collapsed and Collapse when the node is already expanded.
  6. Default Collapsed View 
    By default, all child nodes under an identity node are collapsed to maintain a clean interface. Users can expand them individually using the provided toggle option inside the Action option.
  7. Structured Expansion Layout 
    When expanding identity or child nodes, they are displayed in a sequential tree layout—typically showing up to three identity nodes per row. Additional child nodes appear in subsequent rows, allowing the view to grow horizontally without overlapping, preserving readability.
  8. Custom Node Positioning 
    Users can drag and reposition any node within the Link Analysis View. These custom placements are saved automatically, so the layout remains consistent each time the search is reopened.
  9. Each identity is defined with a different node icon based on its type of data.
  10. Each node in the link analysis view has a Spyglass icon on it. This option allows you to perform specific tasks from the Link Analysis view. Depending on the type of node, the actions available in the Spyglass menu change.
  11. Each Query Node in the whooster edition contains two options.
    • Rerun: This option executes the same query search again to get the latest response from the Whooster vendor.
    • Monitoring: This option is to add a scheduler for the Query Node to perform the automatic rerun search on a specific date and time. (Not available in Whooster Edition Plan)
  12. Each product data source node will show the number of identities found under the product search. 
  13. Show Details
    When you select any Identity, Wrapper, or Child node, the Case Manager panel > Node Intelligence opens on the right side of the screen. This panel automatically displays detailed information for the selected node. At the same time, the Link Analysis view highlights the parent node hierarchy associated with the selected node.
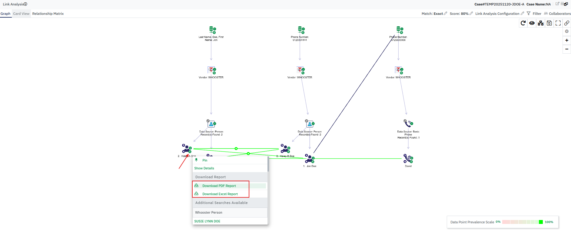
  14. You can export the Identity level information into PDF or Excel by using the Download PDF & Download Excel Report options available on the Spyglass option.
  15. Each Identity coming from the whooster product search may contain data that is eligible for a new search using the same whooster product or other whooster products based on criteria or search variables available. OWL provides the option to directly perform those searches from the identity or child nodes in the visualization view. These options are available inside the Spyglass menu under Additional search, Person Search, and Pivot searches sections.
  16. From the Link Analysis view result screen, you can initiate Person Detail and Enhanced Report searches (see below).

Steps to perform a Detail/Enhanced Report search from the Link Analysis View

  • Run a Whooster person by selecting Link Analysis View in OWL.
  • Or navigate to the result screen and select the Link Analysis view after launching an existing person search.
  • Expand the Data Query Node.
  • Locate the relevant identity within the query node.
  • On the identity node, mouse over the identity node, and click on the Spyglass icon. You will see the tooltip with all the possible searches.
  • Scroll to Reports, and you will find options to run Detail and Enhanced Reports searches. The identities that are allowed to run those searches from the vendor will show these options under the Spyglass menu.
  • Select either option to perform the corresponding search.
  • OWL will launch the Detail/Enhanced Report search as a spyglass search and generate a new response.
  • Once the page loads, a new query node will appear in the views along with the report details.

     
  1. You can perform multiple searches under a single case number. When multiple searches are linked to the same case, OWL automatically compares the data across identities. If two searches share matching information—such as SSN, phone number, name, or address—OWL generates a relationship record between those nodes. 
  2. These relationships are displayed in the visualization view, connected by a relationship line. The color of each line is determined by the OWL prevalence settings, making it easy to distinguish matches in link analysis:

    Exact matches (100% score) → Green relationship line 

    Partial matches (scores between 0–100) → Different colors assigned to each range for quick visual distinction

     This color-coding system helps you quickly identify the strength of relationships between nodes during analysis.

  3. Clicking on the Star icon on each relationship line will open a Relationship records popup, where it will show all the information that is matched between the two nodes, and the matching score between each record matching between the two nodes. You can view the relationships, Add Custom Relationships, and update the existing relationship scores based on the requirements.
  4. You can update or modify the relationship data prevalence settings directly from the Link Analysis view. In the top-right corner, click the pencil icon next to the Match or Score label to open the settings pop-up.
  5. By default, the match algorithm is set to Exact Match with a score threshold of 80. This means the Link Analysis view will only display relationships that are exact matches and have a score above 80. To adjust these settings, you can choose Phonetics or Smart Match and set a threshold score anywhere between 0 and 100. Once updated, click Apply to Case to reload the screen with the new settings applied.
  6. The Data Prevalence Scale allows you to show or hide relationship lines based on their score. For example, deselecting the green box will hide all 100% score relationship lines from the Link Analysis view.
  7. Reset Node position
    On the Link Analysis Canvas, the reset option in the top-right corner restores node positions in a saved view to the default layout. Click this button to quickly reorganize data query nodes and search results, especially when the canvas becomes cluttered.
  8. Show/Hide Nodes:
    During investigations, you may want to hide nodes that are not immediately relevant. When a large number of nodes are hidden, manually revealing them from their parent nodes can become time‑consuming.

    You can hide nodes by deselecting them from the Case Intelligence Workspace menu. Once deselected, hidden nodes will not appear in any view until the case is relaunched. The total number of hidden nodes is displayed in the Node Summary, located just above the footer.

    To reveal hidden nodes, you have two options:
    • Click Show all in the Node Summary to unhide all hidden nodes on the canvas at once, or
    • Individually unhide specific nodes and their child nodes by selecting them again from the Case Intelligence Workspace.
  9. Save Node Positions
    The Link Analysis View includes a key feature that ensures node positions remain exactly as you’ve arranged them on the canvas. Even after reloading or reopening the result screen, the layout won’t revert to previous states. While node positions are automatically saved when moved, this feature ensures that all nodes retain their current placement for consistent reference and analysis.
  10. Select Nodes Tool
    The Select Nodes Tool in the Link Analysis View allows you to hide or zoom in/out on specific nodes for better visibility and focus. 

    How to use it: 

    • Click on the Select Nodes Tool.
    • Your mouse cursor will change to a selection icon.
    • Hold the Ctrl key on the keyboard and use the cursor to select one or more nodes directly on the canvas.
    • Once selected, you will see a scroll bar showing below the “Enter Select Tool” option, along with the screen Zoom to view option.
    • Click on the “+” or “-” icon to Zoom In/Out the nodes in the Canvas. Use the Zoom to view option to see the screen in a zoomed view.

  11. Fit To Screen
    When multiple data query results are displayed on the screen, the Link Analysis View may struggle to fit all nodes within the visible area, especially on smaller screens. The Fit to Screen feature addresses this by automatically centering and scaling all queries and data nodes to fit within the available screen space. This ensures that the entire view remains accessible and easy to navigate, regardless of screen size.
  12. Zoom In/Out
    These options allow you to zoom in and out of the results view within the canvas, helping you adjust the display for better clarity and focus. The same functionality can also be achieved using your mouse controls, offering flexibility in how you navigate and explore the view.

 

Timeline View

A timeline view in OWL presents investigative data in chronological order, allowing users to track events by specific dates or time ranges. It highlights key actions, involved entities, and data sources, enabling investigators to visualize patterns, identify overlaps, and analyze the sequence of events for clearer case understanding.

 

Timeline View Features 

  • With each new data query, OWL analyzes incoming vendor data for any available date ranges or time- based events. When such temporal information is detected, OWL extracts and organizes these events into a structured report, displayed chronologically in the Timeline View. This view presents the same core data as other formats but arranges it by time to help investigators clearly trace the sequence of events, identify patterns, and analyze critical points of intersection that are crucial to the investigation. 
  • On the left, it displays all vendor responses in a structured format, allowing users to navigate through individual queries and associated identities. On the right, the Timeline Chart provides a chronological visualization of events based on their dates of occurrence, enabling users to trace the sequence of actions over time. page22_img1.png
  • Any identity containing date attributes—such as Start/End Date or First/Last Seen—will automatically be treated as a timeline event. These events are plotted on the chart, spanning from the specified start date to the end date, accurately reflecting the duration of activity for that identity. 
  • The Timeline View displays the total number of timelines identified within a search, case, or for each identity. This provides a quick summary of how many temporal events are available for review. 
  • Users can apply various filters to refine the timeline to display. The view supports multiple time-based filters, including: Decades, Yearly, Half-yearly, Quarterly, Monthly, Dailypage22_img2.png
  • These filters allow for more granular or broader analysis depending on the investigative need. 
  • A dedicated Date Filter enables users to search for events occurring within a specific date range. Simply select the desired start and end dates, then click Apply to update the timeline. To revert to the default view, click the Reset button.page23_img1.png

 

Geospatial View

The Geospatial View in the OWL Intelligence Platform is an interactive map-based interface used to visualize the locations of individuals, objects, and incidents relevant to an investigation. It enables investigators to track movements, identify patterns, and correlate events across geographic areas. For example, using network data, the platform can plot a person’s location across multiple days, helping trace their movements and uncover potential connections between locations and events. 

Geospatial view features 

  1. Location Data Input 

    To display locations on the Geospatial View, OWL requires either geographic coordinates (latitude and longitude) or address details such as Street, City, State, and ZIP code. 

  2. Coordinate Mapping 
    • If latitude and longitude are available in the data, OWL uses them directly to pinpoint the exact location on the map. 
    • If only address components are provided, OWL automatically geocodes the information— converting it into coordinates—to accurately map the location. 
  3. Location Extraction from Whooster Vendor Data 
    When you perform any type of Whooster product searches, if the search response contains address or geo coordinates for individual identity, then these details are automatically prepopulated on the geo- spatial view.
  4. One Identity may have multiple addresses. By default, OWL shows the recent address of the identity on the geospatial map. If you want to see all the addresses on the geospatial map, you need to do the View all addresses search from identity.
  5. Go to any identity on the geospatial map, click on the Spyglass icon. If the identity has multiple addresses, then the View All Addresses option will be visible to you. Click on it. You will see all the other addresses on the screen. This feature does not come with the Whooster Edition plan.page24_img1.png
  6. On the geospatial view, you will see the icons that represent a single location. Mouse over the icons will see the details of the identity.
  7. You can zoom in/out to see all the identities on the geospatial view with their exact locations on the map. 
  8. The default map view is the street view. You can change it using the option available in the lower left corner of the map. You can switch to Street Map/ Light Grey Street/Satellite view, whichever is convenient for you to visualize the data.
  9. On the identity, you have the same options as Spyglass, like other views. 

    Spyglass – Click on the spyglass button on the identity to open the spyglass menu. The Spy menu contains different options like Show details, Hide Node, download identity reports, and pivot searches. page25_img1.png

  10. Using the pin button on the identity, you can make the identity focused. 
  11. From the spyglass menu, you have options to perform a direct search based on the node data, like SSN, Addresses, Phone Numbers, etc.page25_img2.jpeg
  12. Click on any of these Data to open the Spyglass search pop-up. The pop-up automatically identifies the number of whooster products that can be used with this selected search criteria. You can select the products and click on the Search button to initiate the search. page25_img3.png
  13. Once the search is complete, the page gets loaded, and it will show all the new search results on the screen.

 

Tabular Report View

The Tabular Report View in OWL is a powerful interface designed to present complex relationship data in a structured, easy-to-read table format. It serves as a central workspace for investigators and analysts to review, edit, and manage case-related information with precision and clarity.

You can search by selecting the Tabular View Report option, or Can switch to Tabular view from other views in the result screen.

 

Tabular View Features 

  1. The Tabular Report View in OWL adopts a parent-child structure to organize and display data hierarchically. All OWL records linked to a case—such as Dataset Queries, Vendor, Datasource, or Products, Identities - are presented in a structured tabular format. This layout ensures that users can easily trace relationships and dependencies between records within the context of a case.
  2. Dataset Queries: In Detail
    • Each section inside the Tabular view default is represented in a collapsed accordion structure. You need to maximize each section to see the corresponding data inside it. Some of the containers are default expanded for Quick access.
    • Data Set Queries information can be viewed by expanding each accordion. The number of products selected to perform a search can be viewed from the collapsed container itself, for a quick check before expanding the container to look for a specific product.
    • Click on the accordion itself to expand the Case Dataset Queries container.
  3. Each Whooster Data query node will have the Whooster Vendor node as the child node. Each whooster vendor node will have the Whooster selected products/ Datasource as the child node to the vendor node. Identity nodes from each Datasource will be the child node of the respective Datasource nodes.

    Hierarchy Structure:  
    Data Query > Whooster Vendor > Datasource > Identities

  4. Next to each node, a count is mentioned, which defines the number of child records present under the primary node. For example, the Whooster Datasource node showing 2 records, which defines two identities, is listed under the Whooster-Person search.
  5. Expand each product data source container to show all the identities associated with it. Each identity is listed according to the type of Whooster products. 
  6. Expanding each identity further will show the identity detail and the data that is found as information for each identity from the Whooster vendor.
  7. Each Identity node can have child identities that store detailed attributes related to the parent identity. These attributes—such as SSN, Addresses, and Phone Numbers—are organized into distinct groups. Each group contains multiple records of the same category, representing different instances of that attribute for the given identity.

    Hierarchy Example:
                 Identity → Child Identity Groups (SSN / Addresses / Phone Numbers) → Records

  8. From each identity, you have the option to perform pivot searches. Main identity has all the records for the identity, which can be further searched within the same case. Also, the child's identities have only been recorded specific to the child, records that can be used as the pivot search.
  9. Pivot search shows the same as the Data Query Search. You can identify the sub search from the tabular view quickly by seeing the icon different from the main search.

    You can view the pivot search detail by selecting the query node, and it will show the query node search hierarchy, providing details of the associated information.
  10. You can download individual reports from each identity using the Download PDF/Excel options on the pivot search popup.
  11. Using the “Expand All” option present on the Tabular view, you can expand both parent and child node containers to scroll and view all the information in the tabular view. Also, you can collapse all containers in the tabular view from the same option.
  12. From the Tabular view result screen, you can initiate Person Detail and Enhanced Report searches (see below).

Steps to perform a Detail/Enhanced Report search from the Tabular Report View

  • Run a Whooster person search in OWL.
  • Navigate to the result screen and select the Tabular view.
  • Expand the Data Query Node.
  • Locate the relevant identity within the query node.
  • On the identity container, you will find a View Report button.
  • Clicking this button displays two options: Person Detail Report and Person Enhanced Report.
  • Select either option to perform the corresponding search.
  • OWL will launch the Detail/Enhanced Report search as a spyglass search and generate a new response.
  • Once the page loads, a new query node will appear in the views along with the report details."
  1. You can rerun the existing whooster searches from tabular view using the Rerun search option from the Data query node > Pivot Search option.
  2. Once the Rerun search is completed, the page gets reloaded to display the rerun results on the screen for that specific search. You can see the Rerun search details from the Query node.
  3. Next to the rerun search date, a count is displayed. This count shows the number of changes that happened to the previous data. Click on the count to open a pop-up to display the exact change that happened to the old data versus the new data.
  4. You can directly navigate to the modified record by clicking on the “View” link showing on the Display Name inside the Rerun results popup.

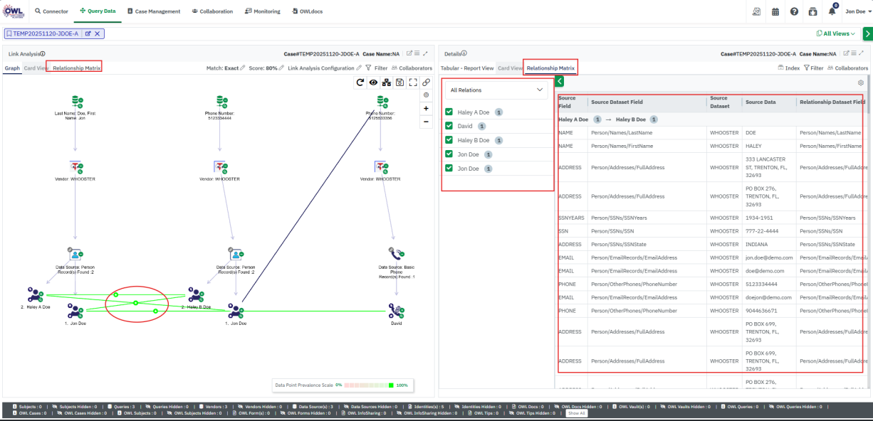
Relationship Matrix View

OWL Intelligence automatically analyzes data from query searches to identify relationships between two or more identities across different searches within a case. These relationships are established based on shared or common data attributes between entities.

While these connections are visually represented in the Link Analysis View—with lines drawn between nodes to indicate relationships—the volume of data can make it challenging to explore each link individually. To address this, OWL provides the Relationship Matrix View, which presents all detected relationships in a structured tabular format. This matrix includes relationship scores, allowing investigators to efficiently review, compare, and analyze connections without navigating through each graphical link individually.

 

Steps to access the Relationship Matrix view 

  1. Launch any Data Query Logs from the My Activity that is linked to any case number. Under the same case, if you have multiple searches with Whooster products, then there will be a possibility that you have relationships between nodes. Make sure you launch a data query log that has relationship lines with other searches under a case. 
  2. Once the Query is launched, go to any view on the result screen and check for the Relationship Matrix view tab. 
  3. Click on the tab to open the relationship matrix view on the result screen. page31_img1.png
  4. If there are no relationships present, then this page will be empty. 

 

Relationship Matrix View Features 

  • Tabular Display of Relationship Data 
    All relationship data is presented in a structured table format. The left-hand panel provides filtering options by identities, allowing users to narrow down the view based on investigative focus.
  • Source and Target Record Comparison 
    The right-hand section displays both the source and target records involved in each relationship. It highlights the matched data fields and assigns a relationship score based on OWL’s analysis.
  • Relationship Scoring Logic 
    When source and target data match completely, OWL assigns a 100% match score. Partial matches are scored proportionally based on the degree of similarity and relevance between the entities.
  • Identity-Level Relationship Selection 
    For targeted analysis, users can select specific relationships from the relationship dropdown or deselect them directly at the identity level to refine the matrix view. To view relationships tied to a specific identity, use the All relations dropdown in the left panel. Selecting a relation will filter the matrix to display only the relationships associated with that relation.
  • Editing or Deleting Relationship Records 
    In the Action column of the Relationship Matrix View, users can edit or delete any relationship record. If a relationship score needs adjustment—either higher or lower—click the Edit button, modify the score as needed, and click Save to update the record. This allows investigators to refine relationship accuracy based on contextual insights or new findings.page31_img2.png

 

Case Intelligence Workspace (Data Visualization Manager) View

The Case Intelligence Workspace is the default interface available on the result screen in OWL Intel. Regardless of the view selected during a search, this view remains active and cannot be deselected. It serves as a centralized, quick-access filter for all dataset records and identities linked to the case and its associated data queries.

Structurally, the Data Visualization Manager View closely resembles OWL’s Tabular Report View, and it inherits all the same functionalities. However, it stands apart with unique features:

  • It allows users to hide/unhide nodes from all views.
  • It helps users to locate the nodes in the result screen view and mark them as favorites.

Users can toggle between a compact layout and an expanded view, similar to the tabular format, which overlays the result screen without replacing other views.

This view streamlines navigation across records and vendor data, enabling users to search efficiently and perform quick actions. It is included by default in all types of data query searches, whether case-based, subject-based, or temporary, and offers tailored options based on the relationship between records and their parent entities.

Steps to access the Case Manager View

  1. Launch any Data Query from the My Activity Searches or perform a new search. 
  2. Once the result screen is loaded, you will see the Case Intelligence Workspace panel show as a side panel by default.
  3. You will see the Case Intelligence Workspace view open as a side panel view showing all the nodes and records associated in a hierarchical order.

Data Visualization Manager View Features 

  • By default, all the Data Query Nodes will collapse in the view. 
  • Clicking on each Data Query Node will expand the node, and you can view all the Data Query Search details. 
    The hierarchical order of the nodes is as follows: 
    Data Query → Whooster Vendor → Datasource → Identities
  • Node Intelligence:
    In the Link Analysis and Geospatial views, identity information is not displayed in a report‑style format. To view complete identity details, simply select any node or identity node. The selected node’s information will appear in the Node Intelligence panel within the Case Intelligence Workspace. You can scroll through this panel to view all available details instantly.
  • Favorite Identity
    During an investigation, the Result Screen may present a large amount of data, not all of which is immediately relevant. To help investigators focus on key identities and improve efficiency, OWL Intel provides the ability to mark identity nodes as Favorites. Favorited identities can be quickly accessed from any view, making it easier to track and revisit important data throughout the investigation. The option to mark an identity as a Favorite is available on identity nodes across all supported views.

    How to Mark an Identity as a Favorite

    • Launch a case and navigate to either the Link Analysis View or the Tabular View.
    • Open a specific search and locate the Identity nodes within the results.
    • Select the identity node you want to mark as a Favorite.
    • A Star icon appears next to the Spyglass icon in the node’s action menu.
    • Click the Star icon to mark the identity as a Favorite.
    • When the star icon turns yellow, it indicates that the identity has been successfully marked.
    • You can repeat this process for any identity node displayed on the result screen.

    Accessing Favorite Identities

    • To quickly access your Favorite identities, go to the Case Intelligence Workspace.
    • Click the Favorite icon located at the top‑right corner of the Case Intelligence Workspace container.
    • The workspace will display only the identities marked as favorites.
    • Select any Favorite identity from the workspace to locate it in the main view.
    • The selected identity node will be highlighted in the main view, and its details will be displayed in the Node Intelligence panel.
    • You can unmark the nodes using the same process as mentioned above.

     

  • Expand/Collapse Case Intelligence Workspace
    The Case Intelligence Workspace provides an option to collapse all searches to the Query node level if all are expanded. Also, it allows expanding all searches and nodes within the workspace container to avoid manually accessing everything.
  • Expand/Collapse View
    Case Intelligence Workspace View can be expanded to a larger view, similar to the Tabular view, by clicking on the double arrow options on the container.

    You can open and collapse the expanded view using the green collapse icon on the Data visualization manager view.

Common Features in All Result Screen Views

1. New Search from the Result Screen 

OWL Intel enables users to seamlessly access various search functionalities directly from the results screen. The New Search menu provides quick links to three distinct search types: Product Search, Keyword Search, and Geospatial Search. 

Steps to Access Search Pages

  1. Go to any view from the Result Screen page. Go to the menu located in the top right corner of each view and click on it. 
  2. Hover over the “New Search” option. 
  3. A submenu will appear displaying three links: Product Search, Keyword Search, and Geospatial Search.
  4. Click on any of these options to be redirected to the corresponding search page.

2. Print View from Result Screen 

OWL Intel allows users to print specific views directly from the results screen. This feature is available for Link Analysis, Timeline, and Geospatial views only. 

Steps to Print a View: 

  1. Go to the Link Analysis View/ Timeline View/ Geospatial View menu. 
  2. Click on the “Print View” link. 
  3. A pop-up window will appear displaying the selected view data. 
  4. Use the available action items within the pop-up to adjust the view as needed. 
  5. Once finalized, click the Print button to generate a printed version of the view

Link Analysis View Print View:

3. Download PDF & Excel Report from Result Screen 

  • OWL Intel allows users to generate and download PDF and Excel reports directly from the results screen. These reports include detailed Data Query Searches performed within the case.
  • By default, the downloaded report contains all query search details and associated records. However, users can choose to download only a specific identity by selecting individual identity nodes from the Data Query Search results screen. Export buttons are available for each node within the Tabular and Timeline views, enabling selective record downloads.
  • Additionally, in the Link Analysis View, users can download PDF or Excel reports for a specific identity using the Spyglass menu available on each identity node.

Steps to Generate and Download the PDF Report: 

  1. Go to any view from the Result Screen page. Go to the menu located in the top right corner of each view and click on it. 
  2. Click on the “Download Report” option.
  3. A pop-up will open to choose the export format and to choose whether to password-protect the document.
  4. If you choose to protect the document, then you need to provide a custom password or autogenerate a password from OWL. 
  5. Enter your password into the password field and make sure you enter a password with at least 8 characters to enable the Export button. 
  6. If you want to generate a password, click on the Generate Password option. A password will be added to the field, and the export button will be enabled.
  7. You can select the disabled Watermark option to disable the watermark for the downloaded reports.
  8. If you have selected a specific node directly from the Link Analysis view, then you will see the pop-up to protect the PDF only.
  9. Click on the Export button to export the PDF/Excel report accordingly. 
  10. An email will be sent to the respective user with the password set during downloading the report. 
  11. A PDF report will be automatically generated and downloaded via the browser. 
  12. By default, the file will be named after the case (e.g., “Case Name.pdf”) if you have downloaded all the Query Data results together. If you download a report for an individual identity, then the name would be the “identity name.pdf”. page41_img1.png

4. Quick Access to Recent Cases

When you are working on multiple cases, it is difficult to switch cases quickly to view the information and do searches. To overcome this problem, OWL provides quick access to your recent cases from the result screen view itself. You can check the last 10 worked cases from the result screen view itself and launch them in a new tab.

It's on the top right corner of each view. Click on it to see the dropdown containing previously launched cases.

Related to